Broadband Faults Guide - Authentication (Auth)
- Subscribe to RSS Feed
- Mark as New
- Mark as Read
- Bookmark
- Subscribe
- Printer Friendly Page
- Report to Moderator
- Plusnet Community
- :
- Library
- :
- Broadband Faults Guide - Authentication (Auth)
Broadband Faults Guide - Authentication (Auth)
An authentication fault is equally as frustrating as any other as this can give you a complete loss of service. This type of fault could be at an ISP level (Plusnet) or an issue on our supplier’s side of things. If you are reading this and believe you have an authentication fault, it may be worth reading the I have a Fault topic or please continue reading for further information.
When we are testing an Authentication Fault we firstly check to see whether your circuit is 20CN (Up to 6Mb), 21CN (Up to 16Mb) or FTTC (Up to 76Mb). With 20CN circuits the realms that we use work slightly differently to 21CN and FTTC. I will explain each, below:
20CN Authentication Fault (Auth)
When an order is placed for a broadband service, a realm is selected which an ISP owns, this is so that we have a unique identifier so that you can authenticate onto our service. Our realm is @plusdsl.net (as well as many others that we have accumulated over the years). If an order was placed using an incorrect realm, you would be able to authenticate onto our service – so it’s vital we get that part right!If the realm is configured correctly, we need to make sure that our suppliers systems has your circuit registered to the realm we selected, such as @plusdsl.net – if it isn’t we would need to place a modify order to correct this (this take 24 hours to complete). If the realm is set correctly on both systems, we need to dig a little deeper.
We would then request that the circuit is ceased and re-provided. This is essentially having your profile on our suppliers systems refreshed and re-built completely. From time to time, this can resolve the issue and get you back up and running. There are other checks such as having our supplier’s check that your routing is all set correctly which is something that we would do as per the normal process.
Usually this remote work will restore your service but please note it can take up to 4 hours after a cease and reprovide as the line will have been completely reset.
If there is nothing further we can do remotely, we will get in touch with you to arrange for an engineer to visit. It’s important at that point to have the exchange checked out for physical fault with the exchange equipment/cabling.
21CN Authentication Fault
An authentication fault on 21CN works really differently as there is no need to check the realm that is configured as you do on 20CN. We are dependent on our suppliers back end systems having your details set correctly so that you are able to authenticate. Our suppliers have a variety of systems that they need to check as they could be the point of failure. In the first instance, our supplier will check the service is routing correctly. All service providers are given a specific route through the Wholesale network and if this is built incorrectly, it can result in your connection failing to work. They also complete a full cease and reprovide as on the 20CN circuits to try and resolve the issue.Should this fail, as per the 20CN process, we allow some time for the circuit to start working before requesting an engineer visit at your premises. Often, reconnecting the connection within the router can help restore your service and it may help to hard reset (power off your router for 20 seconds or more) to assist.
FTTC Authentication Fault
Most of the work required on authentication via Fibre to the Cabinet is dealt with using automated testing on the Wholesale network and with Openreach and their own Diagnostics Centre of Excellence (DCOE). We raise your fault to our supplier and once they complete diagnostics on the line, your service will either be working again, or require an engineer visit.In some instances you may find an error message “concentrator not reachable”. In most cases this fault can be cleared within a few minutes by powering off your router, waiting 5 minutes, powering back on and forcing the connection to reconnect within the router configuration.
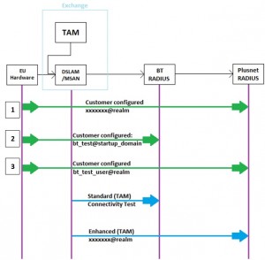
TAM Test
You may notice that we complete a TAM Test as part of our authentication testing. Please see the below diagram for reference:

1. This would your username@plusdsl.net – this should be what you would normally connect with
2. If you are having problems connecting, you should enter bt_test@startup_domain with the password as: ‘test’ (without the apostrophes). This tests up to BT’s RADIUS, if you’re unable to connect up to this point, there’s a definite fault and you should enter your username@plusdsl.net and raise a fault
3. If you are able to connect with the details from 2, you should enter bt_test_user@plusdsl.net with the password ‘test’ as above. If you cannot connect, please raise a fault. If you are able to connect, try your username@plusdsl.net details again, if you’re not able to connect, it’s likely there’s a problem with the configuration on your account on our side – you’ll need to raise a fault so that we can get that looked at for you.
The TAM Test we run, isn’t available on all 20CN circuits, therefore, the test logins that you complete can be crucial. TAM tests are available on all 21CN and FTTC circuits. The TAM test allows us to connect as if we are trying to connect as you. We can test up to BT RADIUS and we can run an ‘Enhanced TAM Test’ which will allow us to try and replicate you connecting with your ADSL details.